从零开始的Fyne(四):对话框组件
2026/1/12大约 11 分钟
对话框组件
标准组件套具
调色器/Color
描述
允许用户从标准色彩集合(或更高级的色彩空间)中选择一种颜色
源码
// ColorPickerDialog is a simple dialog window that displays a color picker.//
// Since: 1.4
type ColorPickerDialog struct {
*dialog
Advanced bool
color color.Color
callback func(c color.Color)
advanced *widget.Accordion
picker *colorAdvancedPicker
}
// NewColorPicker creates a color dialog and returns the handle.// Using the returned type you should call Show() and then set its color through SetColor().
// The callback is triggered when the user selects a color.
//
// Since: 1.4
func NewColorPicker(title, message string, callback func(c color.Color), parent fyne.Window) *ColorPickerDialog {
return &ColorPickerDialog{
dialog: newDialog(title, message, theme.ColorPaletteIcon(), nil /*cancel?*/, parent),
color: theme.Color(theme.ColorNamePrimary),
callback: callback,
}
}
- 注意其中的
show方法,ColorPicker取色器不是一个fyne.CanvasObject,不能被渲染,而需要调用show直接渲染整个取色器容器
代码示例
func SetContentToColorSet(win fyne.Window, app fyne.App) {
quit := tools.CreateQuitButton(app)
coloredRect := canvas.NewRectangle(color.White)
colorBoard := dialog.NewColorPicker("Color Picker", "Choose a color",
func(c color.Color) {
log.Printf("Color: %v", c)
coloredRect.FillColor = c
coloredRect.Refresh()
}, win)
openColorBoard := widget.NewButton("打开取色器", func() {
colorBoard.Show()
})
win.SetContent(container.NewBorder(
// top
nil,
// bottom
container.NewHBox(openColorBoard, quit),
// left
nil,
// right
nil,
// center
coloredRect,
))
}演示

确认框/Confirm
描述
确认是否执行某项动作
源码
// ConfirmDialog is like the standard Dialog but with an additional confirmation buttontype ConfirmDialog struct {
*dialog
confirm *widget.Button
}
// NewConfirm creates a dialog over the specified window for user confirmation.
// The title is used for the dialog window and message is the content.
// The callback is executed when the user decides. After creation you should call Show().
func NewConfirm(title, message string, callback func(bool), parent fyne.Window) *ConfirmDialog {
d := newTextDialog(title, message, theme.QuestionIcon(), parent)
d.callback = callback
d.dismiss = &widget.Button{
Text: lang.L("No"), Icon: theme.CancelIcon(),
OnTapped: d.Hide,
}
confirm := &widget.Button{
Text: lang.L("Yes"), Icon: theme.ConfirmIcon(), Importance: widget.HighImportance,
OnTapped: func() {
d.hideWithResponse(true)
},
}
d.create(container.NewGridWithColumns(2, d.dismiss, confirm))
return &ConfirmDialog{dialog: d, confirm: confirm}
}
// ShowConfirm shows a dialog over the specified window for a user
// confirmation. The title is used for the dialog window and message is the content.
// The callback is executed when the user decides.
func ShowConfirm(title, message string, callback func(bool), parent fyne.Window) {
NewConfirm(title, message, callback, parent).Show()
}
显然ConfirmDialog是Button组件的一个封装
注意到其中的SetConfirmImportance方法(widget.Importance是基于int的新类型)可以设置消息确认框的样式
// Importance represents how prominent the widget should appear//
// Since: 2.4
type Importance int
const (
// MediumImportance applies a standard appearance.
MediumImportance Importance = iota
// HighImportance applies a prominent appearance.
HighImportance
// LowImportance applies a subtle appearance.
LowImportance
// DangerImportance applies an error theme to the widget.
//
// Since: 2.3
DangerImportance
// WarningImportance applies a warning theme to the widget.
//
// Since: 2.3
WarningImportance
// SuccessImportance applies a success theme to the widget.
//
// Since: 2.4
SuccessImportance
)- 中优先级

- 高优先级

- 低优先级

- 危险

- 警告

- 成功

代码示例
- 演示如何保存Http监听地址配置
const configFileName = "config"
const configFileDir = "./config"
const configFileExt = "yaml"
var (
errEmptyHost = errors.New("host不能为空")
errEmptyPort = errors.New("port不能为空")
errInvalidHost = errors.New("host格式错误")
errInvalidPort = errors.New("port格式错误")
)
type httpConfig struct {
Host string `mapstructure:"host" yaml:"host" default:"localhost"`
Port string `mapstructure:"port" yaml:"port" default:"8080"`
}
func (config *httpConfig) SaveFromMap(configInMap map[string]string) {
if _, exists := configInMap["host"]; exists {
config.Host = configInMap["host"]
}
if _, exists := configInMap["port"]; exists {
config.Port = configInMap["port"]
}
}
func (config *httpConfig) Save() {
configBytes, err := yaml.Marshal(config)
if err != nil {
log.Fatalf("序列化配置文件失败: %v", err)
}
filePath := fmt.Sprintf("%s/%s.%s", configFileDir, configFileName, configFileExt)
filePath, err = filepath.Abs(filePath)
if err != nil {
log.Fatalf("获取配置文件路径失败: %v", err)
}
err = os.WriteFile(filePath, configBytes, 0644)
if err != nil {
log.Fatalf("保存配置文件失败: %v", err)
}
}
func (config *httpConfig) Check() error {
switch {
case config.Host == "":
return errEmptyHost
case config.Port == "":
return errEmptyPort
case !tools.IsHost(config.Host):
return errInvalidHost
case !tools.IsTCPPort(config.Port):
return errInvalidPort
default:
return nil
}
}
func loadHttpConfig() (map[string]string, httpConfig, error) {
viper.SetConfigName(configFileName)
viper.SetConfigType(configFileExt)
viper.AddConfigPath(configFileDir)
var config httpConfig
if err := defaults.Set(&config); err != nil {
log.Fatalf("配置默认值设置失败: %v", err)
}
if err := viper.ReadInConfig(); err != nil {
log.Printf("配置文件读取失败: %v", err)
}
if err := viper.Unmarshal(&config); err != nil {
log.Printf("配置文件解析失败: %v", err)
}
configBytes, _ := yaml.Marshal(config)
configInMap := make(map[string]string)
_ = yaml.Unmarshal(configBytes, &configInMap)
return configInMap, config, nil
}
func runGinHttp(quit chan os.Signal, config httpConfig) {
r := gin.Default()
srv := &http.Server{
Addr: fmt.Sprintf("%s:%s", config.Host, config.Port),
Handler: r,
}
go func() {
log.Printf("HTTP服务监听地址: %s\n", srv.Addr)
if err := srv.ListenAndServe(); err != nil && !errors.Is(err, http.ErrServerClosed) {
log.Fatalf("HTTP服务启动异常: %s\n", err)
}
}()
<-quit
if err := srv.Shutdown(context.Background()); err != nil {
log.Fatalf("HTTP服务关闭异常: %s\n", err)
}
log.Println("HTTP服务已关闭")
}
var HttpQuit = make(chan os.Signal, 1)
var HttpProcesses int
func SetContentToConfirm(win fyne.Window, app fyne.App) {
quit := tools.CreateQuitButton(app)
// 加载并管理HTTP配置
configInMap, config, _ := loadHttpConfig()
configFormItems := make([]*widget.FormItem, len(configInMap))
itemIndex := 0
for k, _ := range configInMap {
configFormItems[itemIndex] = widget.NewFormItem(k, widget.NewEntry())
configFormItems[itemIndex].Text = k
itemIndex++
}
configForm := widget.NewForm(configFormItems...)
configForm.OnSubmit = func() {
for k, _ := range configInMap {
for _, item := range configForm.Items {
if item.Text == k {
targetText := item.Widget.(*widget.Entry).Text
if strings.HasPrefix(targetText, "\"") && strings.HasSuffix(targetText, "\"") {
targetText, _ = strconv.Unquote(targetText)
}
configInMap[k] = targetText
}
}
}
config.SaveFromMap(configInMap)
log.Printf("配置已修改为: %+v", config)
if err := config.Check(); err != nil {
log.Printf("配置校验不通过: %v", err)
return
}
// config.Save()
}
// 管理HTTP服务
defer func() {
signal.Stop(HttpQuit)
// close(httpQuit)
}()
signal.Notify(HttpQuit, syscall.SIGINT, syscall.SIGTERM)
runHttpButton := widget.NewButton("运行HTTP服务", func() {
if HttpProcesses >= 1 {
log.Println("HTTP服务已启动, 请勿重复启动")
return
}
HttpProcesses++
go func() {
runGinHttp(HttpQuit, config)
}()
})
closeHttpButton := widget.NewButton("关闭HTTP服务", func() {
if HttpProcesses <= 0 {
log.Println("HTTP服务未启动")
return
}
HttpQuit <- syscall.SIGTERM
HttpProcesses--
})
confirmSaveConfig := dialog.NewConfirm("保存HTTP配置", "是否保存修改的配置?", func(b bool) {
if !b {
log.Printf("已取消配置保存操作")
return
}
if err := config.Check(); err != nil {
log.Printf("配置校验不通过: %v", err)
return
}
config.Save()
log.Printf("配置保存成功, 新的配置为: %+v", config)
},
win,
)
btnConfirmSaveConfig := widget.NewButton("保存配置", func() {
confirmSaveConfig.Show()
})
win.SetContent(container.NewBorder(
// top
nil,
// bottom
container.NewHBox(runHttpButton, closeHttpButton, btnConfirmSaveConfig, quit),
// left
nil,
// right
nil,
// center
configForm,
))
}演示

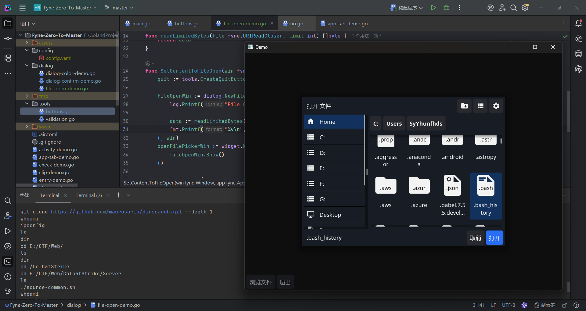
打开文件/FileOpen
描述
显示一个窗口,询问用户选择哪个文件用于后续操作。实际窗口样式取决于用户当前的操作系统
源码
type fileDialog struct {
file *FileDialog // 我引用了谁?
fileName textWidget
title *widget.Label
dismiss *widget.Button
open *widget.Button
breadcrumb *fyne.Container
breadcrumbScroll *container.Scroll
files fileDialogPanel
filesScroll *container.Scroll
favorites []favoriteItem
favoritesList *widget.List
showHidden bool
view ViewLayout
data []fyne.URI
win *widget.PopUp
selected fyne.URI
selectedID int
dir fyne.ListableURI
// this will be the initial filename in a FileDialog in save mode initialFileName string
toggleViewButton *widget.Button
}
// FileDialog is a dialog containing a file picker for use in opening or saving files.
type FileDialog struct {
callback any
onClosedCallback func(bool)
parent fyne.Window
dialog *fileDialog // 谁又引用了我
titleText string
confirmText, dismissText string
desiredSize fyne.Size
filter storage.FileFilter
save bool
// this will be applied to dialog.dir when it's loaded
startingLocation fyne.ListableURI
// this will be the initial filename in a FileDialog in save mode initialFileName string
// this will be the initial view in a FileDialog
initialView ViewLayout
}fileDialog负责渲染,FileDialog负责用户交互逻辑
// NewFileOpen creates a file dialog allowing the user to choose a file to open.
//
// The callback function will run when the dialog closes and provide a reader for the chosen file.
// The reader will be nil when the user cancels or when nothing is selected.
// When the reader isn't nil it must be closed by the callback.
//
// The dialog will appear over the window specified when Show() is called.
func NewFileOpen(callback func(reader fyne.URIReadCloser, err error), parent fyne.Window) *FileDialog {
dialog := &FileDialog{callback: callback, parent: parent}
return dialog
}
// NewFileSave creates a file dialog allowing the user to choose a file to save
// to (new or overwrite). If the user chooses an existing file they will be
// asked if they are sure.
//
// The callback function will run when the dialog closes and provide a writer for the chosen file.
// The writer will be nil when the user cancels or when nothing is selected.
// When the writer isn't nil it must be closed by the callback.
//
// The dialog will appear over the window specified when Show() is called.
func NewFileSave(callback func(writer fyne.URIWriteCloser, err error), parent fyne.Window) *FileDialog {
dialog := &FileDialog{callback: callback, parent: parent, save: true}
return dialog
}
代码示例
func readLimitedBytes(file fyne.URIReadCloser, limit int) []byte {
data := make([]byte, limit)
if n, err := file.Read(data); err != nil {
log.Printf("Error reading file: %v", err)
} else {
log.Printf("Read %d bytes from file", n)
}
return data
}
func SetContentToFileOpen(win fyne.Window, app fyne.App) {
quit := tools.CreateQuitButtonWithConfirm(win, app)
fileOpenWin := dialog.NewFileOpen(func(reader fyne.URIReadCloser, err error) {
if reader == nil {
// 即使不选择文件直接取消/关闭窗口也会触发该回调函数, 因此需要防护好传参为nil的情况
return
}
// 记得回收资源, FileOpen本质上就是创建一个指向目标文件的ioReader对象
defer func(reader fyne.URIReadCloser) {
err := reader.Close()
if err != nil {
log.Fatalf("回收文件描述符时发生异常: %v", err)
}
}(reader)
log.Printf("File Opened: %v", reader.URI())
data := readLimitedBytes(reader, 1024)
fmt.Printf("%v\n", string(data))
}, win)
openFilePickerWin := widget.NewButton("浏览文件", func() {
fileOpenWin.Show()
})
win.SetContent(container.NewBorder(
// top
nil,
// bottom
container.NewHBox(openFilePickerWin, quit),
// left
nil,
// right
nil,
// center
nil,
))
}演示

表单/Form
描述
带输入框的对话确认框,可以自定义校验行为
源码
// FormDialog is a simple dialog window for displaying FormItems inside a form.//
// Since: 2.4
type FormDialog struct {
*dialog
items []*widget.FormItem
confirm *widget.Button
cancel *widget.Button
}
// NewForm creates and returns a dialog over the specified application using
// the provided FormItems. The cancel button will have the dismiss text set and the confirm button will
// use the confirm text. The response callback is called on user action after validation passes.
// If any Validatable widget reports that validation has failed, then the confirm
// button will be disabled. The initial state of the confirm button will reflect the initial
// validation state of the items added to the form dialog.
//
// Since: 2.0
func NewForm(title, confirm, dismiss string, items []*widget.FormItem, callback func(bool), parent fyne.Window) *FormDialog {
form := widget.NewForm(items...)
d := &dialog{content: form, callback: callback, title: title, parent: parent}
d.dismiss = &widget.Button{
Text: dismiss, Icon: theme.CancelIcon(),
OnTapped: d.Hide,
}
confirmBtn := &widget.Button{
Text: confirm, Icon: theme.ConfirmIcon(), Importance: widget.HighImportance,
OnTapped: func() { d.hideWithResponse(true) },
}
formDialog := &FormDialog{
dialog: d,
items: items,
confirm: confirmBtn,
cancel: d.dismiss,
}
formDialog.setSubmitState(form.Validate())
form.SetOnValidationChanged(formDialog.setSubmitState)
d.create(container.NewGridWithColumns(2, d.dismiss, confirmBtn))
return formDialog
}
// ShowForm shows a dialog over the specified application using
// the provided FormItems. The cancel button will have the dismiss text set and the confirm button will
// use the confirm text. The response callback is called on user action after validation passes.
// If any Validatable widget reports that validation has failed, then the confirm
// button will be disabled. The initial state of the confirm button will reflect the initial
// validation state of the items added to the form dialog.
// The MinSize() of the CanvasObject passed will be used to set the size of the window.
//
// Since: 2.0
func ShowForm(title, confirm, dismiss string, content []*widget.FormItem, callback func(bool), parent fyne.Window) {
NewForm(title, confirm, dismiss, content, callback, parent).Show()
}代码示例
formItems在Form中是不可导出的,要设置具体的校验行为需要先定义好Entry组件再传进去
func loadFlag() (flag string) {
filename := "./secrets/flag.txt"
flagBytes, _ := os.ReadFile(filename)
return string(flagBytes)
}
func SetContentToForm(win fyne.Window, app fyne.App) {
quit := tools.CreateQuitButtonWithConfirm(win, app)
flag := loadFlag()
// fmt.Printf("%v\n", flag)
flagDialog := dialog.NewConfirm("flag", flag, func(b bool) {
}, win)
flagDialog.SetConfirmImportance(widget.SuccessImportance)
flagDialog.SetConfirmText("我知道了")
flagDialog.SetDismissText("没意思")
usernameEntry := widget.NewEntry()
usernameEntry.Validator = func(s string) error {
switch {
case s == "":
return fmt.Errorf("用户名不能为空")
case s == "admin":
return nil
default:
return fmt.Errorf("用户名错误")
}
}
passwdEntry := widget.NewPasswordEntry()
passwdEntry.Validator = func(s string) error {
switch {
case s == "":
return fmt.Errorf("密码不能为空")
case s == "admin":
return nil
default:
return fmt.Errorf("密码错误")
}
}
inputErrorConfirm := dialog.NewConfirm("输入错误", "请检查输入", func(b bool) {
}, win)
inputErrorConfirm.SetConfirmImportance(widget.WarningImportance)
dialogForm := dialog.NewForm("登录", "验证身份", "我再想想", []*widget.FormItem{
widget.NewFormItem("用户名", usernameEntry), // dialog自动监听表单项的状态, 只要校验不通过, 确认按钮就会被disable
widget.NewFormItem("密码", passwdEntry),
}, func(b bool) {
if !b {
return
}
if usernameEntry.Text != "admin" || passwdEntry.Text != "admin" {
inputErrorConfirm.Show()
return
}
flagDialog.Show()
}, win)
openDialogForm := widget.NewButton("看看flag", func() {
dialogForm.Show()
})
win.SetContent(container.NewBorder(
// top
nil,
// bottom
container.NewHBox(quit),
// left
container.NewVBox(openDialogForm),
// right
nil,
// center
nil,
))
}演示
告示框/Information
描述
简单地给用户展示一些信息
源码
func createInformationDialog(title, message string, icon fyne.Resource, parent fyne.Window) Dialog {
d := newTextDialog(title, message, icon, parent)
d.dismiss = &widget.Button{
Text: lang.L("OK"),
OnTapped: d.Hide,
}
d.create(container.NewGridWithColumns(1, d.dismiss))
return d
}
// NewInformation creates a dialog over the specified window for user information.// The title is used for the dialog window and message is the content.
// After creation you should call Show().
func NewInformation(title, message string, parent fyne.Window) Dialog {
return createInformationDialog(title, message, theme.InfoIcon(), parent)
}
// ShowInformation shows a dialog over the specified window for user information.// The title is used for the dialog window and message is the content.
func ShowInformation(title, message string, parent fyne.Window) {
NewInformation(title, message, parent).Show()
}
// NewError creates a dialog over the specified window for an application error.// The message is extracted from the provided error (should not be nil).
// After creation you should call Show().
func NewError(err error, parent fyne.Window) Dialog {
dialogText := err.Error()
r, size := utf8.DecodeRuneInString(dialogText)
if r != utf8.RuneError {
dialogText = string(unicode.ToUpper(r)) + dialogText[size:]
}
return createInformationDialog(lang.L("Error"), dialogText, theme.ErrorIcon(), parent)
}
// ShowError shows a dialog over the specified window for an application error.// The message is extracted from the provided error (should not be nil).
func ShowError(err error, parent fyne.Window) {
NewError(err, parent).Show()
}代码示例
- 直接改之前的

演示


自定义对话框
描述
内容物可自定义的对话框
源码
var _ Dialog = (*CustomDialog)(nil)
// CustomDialog implements a custom dialog.//
// Since: 2.4
type CustomDialog struct {
*dialog
}
// NewCustom creates and returns a dialog over the specified application using custom// content. The button will have the dismiss text set.
// The MinSize() of the CanvasObject passed will be used to set the size of the window.
func NewCustom(title, dismiss string, content fyne.CanvasObject, parent fyne.Window) *CustomDialog {
d := &dialog{content: content, title: title, parent: parent}
d.dismiss = &widget.Button{Text: dismiss, OnTapped: d.Hide}
d.create(container.NewGridWithColumns(1, d.dismiss))
return &CustomDialog{dialog: d}
}
// ShowCustom shows a dialog over the specified application using custom// content. The button will have the dismiss text set.
// The MinSize() of the CanvasObject passed will be used to set the size of the window.
func ShowCustom(title, dismiss string, content fyne.CanvasObject, parent fyne.Window) {
NewCustom(title, dismiss, content, parent).Show()
}
// NewCustomWithoutButtons creates a new custom dialog without any buttons.// The MinSize() of the CanvasObject passed will be used to set the size of the window.
//
// Since: 2.4
func NewCustomWithoutButtons(title string, content fyne.CanvasObject, parent fyne.Window) *CustomDialog {
d := &dialog{content: content, title: title, parent: parent}
d.create(container.NewGridWithColumns(1))
return &CustomDialog{dialog: d}
}
// SetButtons sets the row of buttons at the bottom of the dialog.// Passing an empty slice will result in a dialog with no buttons.
//
// Since: 2.4
func (d *CustomDialog) SetButtons(buttons []fyne.CanvasObject) {
d.dismiss = nil // New button row invalidates possible dismiss button.
d.setButtons(container.NewGridWithRows(1, buttons...))
}
// SetIcon sets an icon to be shown in the top right of the dialog.// Passing a nil resource will remove the icon from the dialog.
//
// Since: 2.6
func (d *CustomDialog) SetIcon(icon fyne.Resource) {
d.setIcon(icon)
}
// ShowCustomWithoutButtons shows a dialog, without buttons, over the specified application// using custom content.
// The MinSize() of the CanvasObject passed will be used to set the size of the window.
//
// Since: 2.4
func ShowCustomWithoutButtons(title string, content fyne.CanvasObject, parent fyne.Window) {
NewCustomWithoutButtons(title, content, parent).Show()
}
// NewCustomConfirm creates and returns a dialog over the specified application using// custom content. The cancel button will have the dismiss text set and the "OK" will
// use the confirm text. The response callback is called on user action.
// The MinSize() of the CanvasObject passed will be used to set the size of the window.
func NewCustomConfirm(title, confirm, dismiss string, content fyne.CanvasObject,
callback func(bool), parent fyne.Window,
) *ConfirmDialog {
d := &dialog{content: content, title: title, parent: parent, callback: callback}
d.dismiss = &widget.Button{
Text: dismiss, Icon: theme.CancelIcon(),
OnTapped: d.Hide,
}
ok := &widget.Button{
Text: confirm, Icon: theme.ConfirmIcon(), Importance: widget.HighImportance,
OnTapped: func() {
d.hideWithResponse(true)
},
}
d.create(container.NewGridWithColumns(2, d.dismiss, ok))
return &ConfirmDialog{dialog: d, confirm: ok}
}
// ShowCustomConfirm shows a dialog over the specified application using custom// content. The cancel button will have the dismiss text set and the "OK" will use
// the confirm text. The response callback is called on user action.
// The MinSize() of the CanvasObject passed will be used to set the size of the window.
func ShowCustomConfirm(title, confirm, dismiss string, content fyne.CanvasObject,
callback func(bool), parent fyne.Window,
) {
NewCustomConfirm(title, confirm, dismiss, content, callback, parent).Show()
}代码示例
func SetContentToCustomDialog(win fyne.Window, app fyne.App) {
quit := tools.CreateQuitButtonWithConfirm(win, app)
customDialog := dialog.NewCustom("自定义对话框标题", "自定义取消文本", widget.NewLabel("自定义内容"), win)
openCustomDialog := widget.NewButton("打开自定义对话框", func() {
customDialog.Show()
})
win.SetContent(container.NewBorder(
// top
nil,
// bottom
container.NewHBox(openCustomDialog, quit),
// left
nil,
// right
nil,
// center
))
}演示
